在線咨詢 9:00-18:00
一、分銷市場功能介紹
小泥人從事旅游行業十余年,擁有大量的分銷商,商家只要將產品推送至分銷市場,分銷商便會采購幫助景區分銷推廣。
二、分銷市場功能操作教程指引
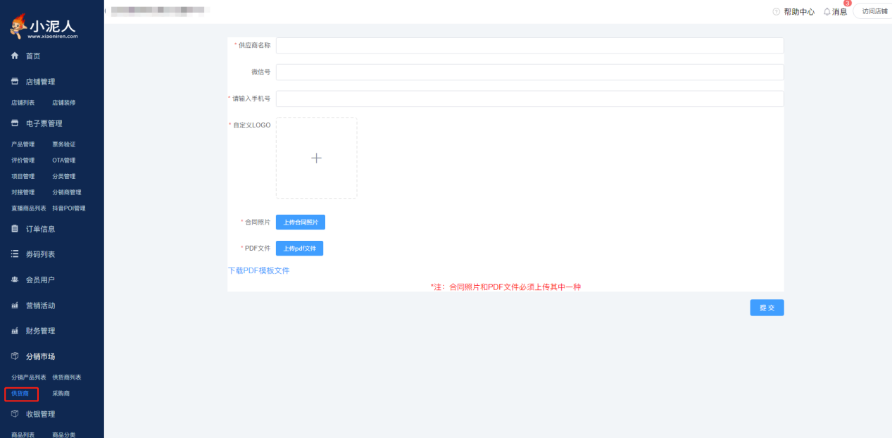
1、商家提交供貨商申請,打開【分銷市場】——“供貨商”,填寫相關信息,合同和PDF文件選其一,如果選擇文件方式,需先下載模板簽字蓋章拍照上傳,聯系信息填寫準確詳細,提交即可。

2、等待小泥人運營人員審核通過,也可以第一時間聯系工作人員優先審核。
供貨商店鋪優質供應商資質的開通與供貨商開通時間、產品質量、產品數量有關。
誠信供應商的開通是需繳納3000元店鋪保證金,保證金為供應商和采購商提供一個安全綠色的交易環境。

3、供貨商狀態開啟之后,在saas后臺打開【分銷市場】——“供應商”就可以看到自己的信息了。

4、將產品上傳到分銷市場及“分銷產品列表”中,供采購商認領售賣。
那產品如何上架到分銷市場呢?
(1)開通供貨商身份的商家在“產品管理”中找到要分銷的商品,會出現“推送”按鈕

推送時可以編輯商品名稱、價格、采購價格,采購價格為供貨商給采購商的結算價格。

(2)推送成功后就可以在【分銷市場】——“分銷產品列表”中看到了,同時在【分銷市場】——“供貨商”欄目下可以查看自己的供貨商品及供貨訂單。(如果您也想分銷別家商品,可以同時注冊采購商,采購商品)


(3)當后臺有“可提現余額”時,點擊“去提現”進入財務管理申請結賬,小泥人工作人員會在收到信息的第一工作時間與您核實打款。

三、分銷市場常見問題
1、產品推送至分銷市場之后采購價格如何調整?
打開【電子票管理】——“產品管理”找到該分銷商品,點擊“編輯商品”,會看到在劃線價下新增了一個“采購價”編輯,輸入新的價格保存即可。

2、不想分銷產品,如何下架?
在【分銷市場】——“供貨商”——“供貨商品”中進行下架操作。

3、我注冊了供貨商,能不能采購別的景區產品呢?
答案是肯定的!采購商是系統為每個商家自動賦予的身份,采購商品主要包含以下流程:
(1)在【分銷市場】——“采購商”頁面預充值采購商品的金額,支持微信和支付寶支付。當后臺余額不足時,采購商品將不能正常支付下單。

(2)在【分銷市場】——“分銷產品列表”選擇你要采購的商品,點擊“采購”按鈕,進入“采購商”頁面可以查看自己的采購商品及訂單


(3)同時在【電子票管理】——“產品管理”中也可以查看到采購的商品,接下來在“店鋪裝修”中可以將該商品調整到商城展示售賣。

(4)如果不想售賣該商品了,在“產品管理”中點擊“下架”即可

4、作為采購商采購銷售別的景區商品,錢是支付到哪里呢?
在自己的商城分銷別人的產品,錢是以商品指導價格支付到自己平臺的,同時每售出一單分銷商品,采購商賬戶余額就會按照采購價做相應減少。為保證用戶正常下單,請及時查看后臺賬戶余額是否充足。
閱讀量:15891